Cadence Sigrity QIR2 更新 | PowerSI
2018年04月24日
PowerSI
本节介绍Cadence® Sigrity™ 2017 PowerSI® QIR2 版本中的新增功能。
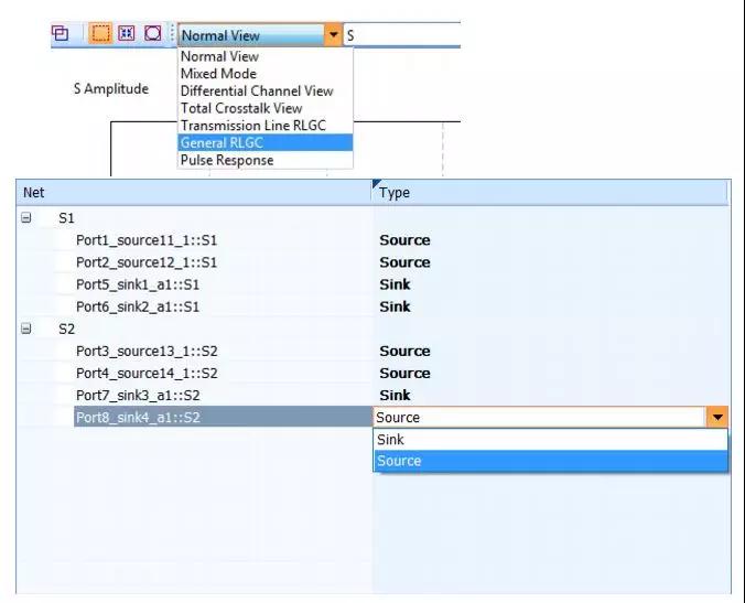
S2RLGC的改进
增添了新的S2RLGC功能,通用RLGC,可用于常规S参数的处理。新功能可以作用于多端口数据(例如,从单一源到多个负载)。新的GUI允许您指定哪些端口是source,哪些是sink。每类至少需要有一个。

注意:先前的S2RLGC曲线查看器功能基于耦合传输线理论,仅限于2N端口S参数(例如,单源,单负载)。这个2端口S2RLGC功能在此新版本中被重新命名为传输线RLGC,并且仍然只作用于端口对。
新的曲线计算
PowerSI中包含以下新的曲线计算选项:
- max 以两条或更多条曲线作为参数,并返回所有指定曲线每个频率点的最大曲线值(以下未显示,仅限于TCL)。
- max_range在整个频率范围内找到最大曲线值;可选择带有两个附加参数Fmin和Fmax,并仅在该频率范围内返回最大曲线值。
- deriv返回指定曲线vs频率的导数。
- integ返回指定曲线vs频率的积分。

